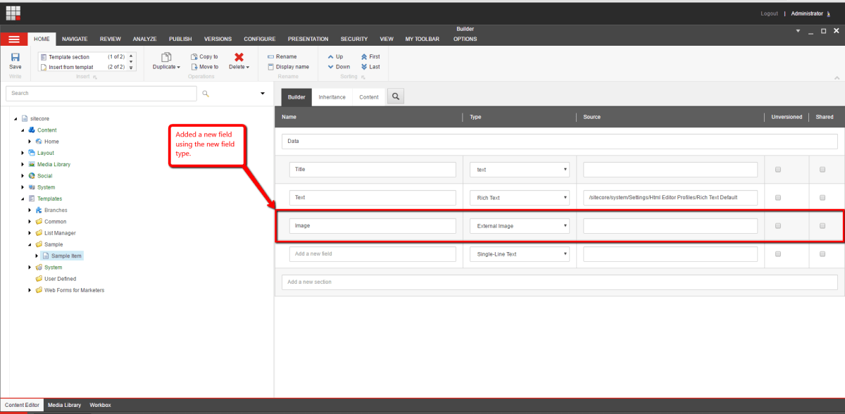
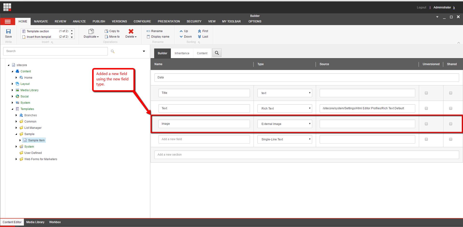
Home » Download Images and Save to the Media Library Via a Custom Content Editor Image Field in Sitecore » template-new-field-external-image
template-new-field-external-image
Published at 1919 × 941 in Download Images and Save to the Media Library Via a Custom Content Editor Image Field in Sitecore.
Trackbacks are closed, but you can post a comment.
