In my previous post, I shared two field validators that will warn content authors/editors when they link to Items without presentation in Internal and General Link fields.
When I was building those two validators, I came up with another validator idea: how about warning content authors/editors when they have too many sub-items under an Item?
To accomplish this, I came up with the following class that serves as an Item validator:
using System;
using System.Runtime.Serialization;
using Sitecore.Buckets.Managers;
using Sitecore.Data.Items;
using Sitecore.Data.Validators;
namespace Sitecore.Sandbox.Data.Validators.ItemValidators
{
[Serializable]
public class ItemHasTooManySubitemsValidator : StandardValidator
{
public override string Name
{
get
{
return Parameters["Name"];
}
}
private int MaxNumberOfSubitems
{
get
{
int maxNumberOfSubitems;
if (!int.TryParse(Parameters["MaxNumberOfSubitems"], out maxNumberOfSubitems))
{
return 0;
}
return maxNumberOfSubitems;
}
}
public ItemHasTooManySubitemsValidator()
{
}
public ItemHasTooManySubitemsValidator(SerializationInfo info, StreamingContext context)
: base(info, context)
{
}
protected override ValidatorResult Evaluate()
{
Item item = GetItem();
if(IsValid(item))
{
return ValidatorResult.Valid;
}
Text = GetErrorMessage(item);
return GetFailedResult(ValidatorResult.Suggestion);
}
protected virtual bool IsValid(Item item)
{
return MaxNumberOfSubitems < 1
|| item == null
|| IsBucket(item)
|| !item.HasChildren
|| item.Children.Count <= MaxNumberOfSubitems;
}
protected virtual bool IsBucket(Item item)
{
if(item == null)
{
return false;
}
return BucketManager.IsBucket(item);
}
protected virtual string GetErrorMessage(Item item)
{
string message = Parameters["ErrorMessage"];
if (string.IsNullOrWhiteSpace(message))
{
return string.Empty;
}
return GetText(message, new[] { item.DisplayName });
}
protected override ValidatorResult GetMaxValidatorResult()
{
return base.GetFailedResult(ValidatorResult.Suggestion);
}
}
}
The class above inherits from Sitecore.Data.Validators.StandardValidator in Sitecore.Kernel.dll — this is the base class which most validators in Sitecore inherit from — and ascertains whether the Item being validated has too many sub-items underneath it (the maximum number of allowed sub-items is passed to the class’ instance via the MaxNumberOfSubitems parameter set on the Validation Rule item — these have the /sitecore/templates/System/Validation/Validation Rule template — in Sitecore which is shown later in this post).
If the Item being validated has more sub-items than is allowed and isn’t an Item Bucket, the validator’s error message is set on the Text property of the class instance — the error message is passed via a parameter on the Validation Rule item — and a ValidatorResult instance is returned to the caller.
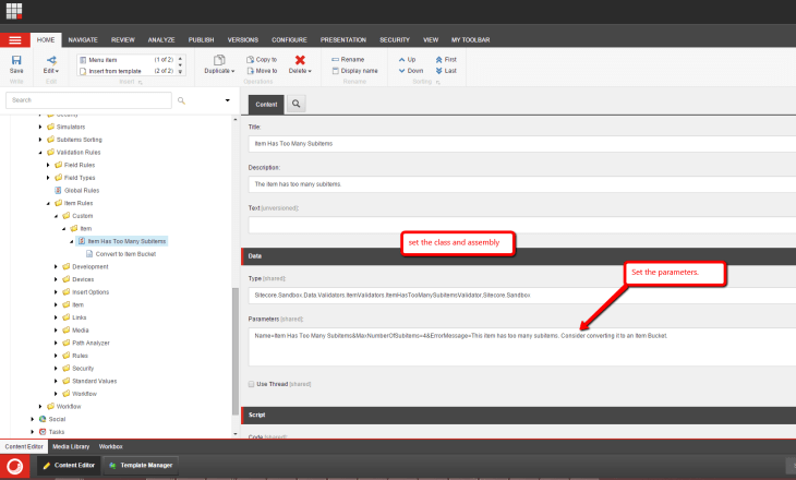
I then wired up the above class in Sitecore on a Validation Rule item, and set the maximum number of allowed sub-items to be four for testing (no, I’m not going to create a gazillion Items to test this):
Now that we have the Validation Rule Item in place, we should probably give content authors/editors the ability to remedy having too many sub-items under an Item.
How?
Let’s give them the ability to convert the Item into an Item Bucket. I created the following Menu item — this has the template of /sitecore/templates/System/Menus/Menu item — to empower content authors/editors on making this conversion:
I then had to set up my Sample Item template to be bucketable since we are giving the ability to bucket Items with this template:
I then mapped the Item validator to the Standard Values item of my Sample Item template:
For testing, I created some Items underneath another Item:
As you can see, we haven’t exceeded the maximum number of 4 quite yet.
I then created a fifth item, and was presented with a validation warning:
I right clicked on the square in the Validation Bar, and was presented with some options:
I clicked on “Convert to Item Bucket”, and then saw a magical progress dialog followed by this:
If you have any thoughts on this, or ideas for other Item validators, please drop a comment.












Love it. This should be in every Sitecore instance as part of setup. It’s going to be for me a least.
What is the practical limit for sub-items, say in version 7.2?
Though I don’t know of any limit — as far as I know there isn’t one — as a rule of thumb I tell people to avoid having more than 100 child Items under any Item though don’t have a good recommendation around all descendants for an Item.
However, keep in mind, you will be capped at whatever the value is in /configuration/sitecore/settings/setting[@name=”Query.MaxItems”] when using a standard Sitecore query — this value “out of the box” is set at 100, and that would include all Items retrieved via a Sitecore query.
If you find yourself having to put “tons” of Items — I know this is subjective but it also depends on what you are trying to achieve plus your particular requirements for these Items — that have the same data template, you might want to put them in an Item Bucket.